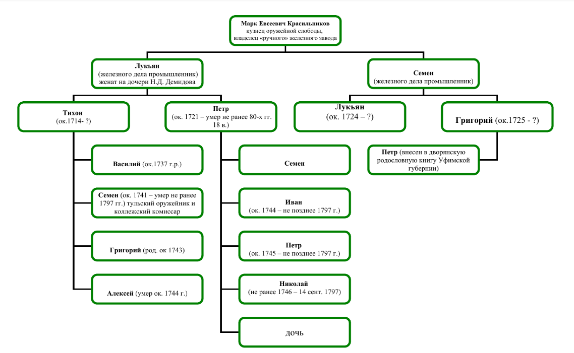
Красильниковы - металлурги тульского происхождения
В рамках проекта «Тула предпринимательская» информационный портал «Центр71» публикует исследования о выдающихся промышленниках и фабрикантах. Красильниковы – род российских металлургов-промышленников тульского происхождения. Основатель династии Марк Евсеевич Красильников иногда отождествляется с первым строителем Тульских оружейных заводов Марком Васильевичем Сидоровым (Красильниковым). Но достаточной уверенности в их тождестве в настоящее время нет. Марк Красильников имел двух сыновей: Лукьяна (ум. не позднее 1744 года) и Семена Красильниковых, по рождению кузнецов Казенной (Оружейной) слободы Тулы, положивших начало двум ветвям промышленной династии. Братья Красильниковы, принадлежавшие к группе казенных кузнецов-оружейников. Оружие не изготавливали – были «железного дела промышленниками», то есть металлургами. Красильниковы пришли в «большую» металлургию позже Баташевых, но раньше Мосоловых. Они интересны, прежде всего, тем, что демонстрируют пространственный перенос тульского опыта управления промышленным производством.
Еще при Марке Евсеевиче они держали в Туле «ручной» железный завод, включавший домницу и железцовую кузницу. Железо продавали оружейникам по установленной казной цене, остатки продавали. Как и у других тульских владельцев ручных заводов, своих рудников у них не было. Из-за нехватки покупных руды и угля завод работал с большими перерывами – в начале 1720-х годов всего по 8-12 недель в году. Позднее, когда предпринимательская деятельность Красильниковых переместилась в другой район, завод сдавался в аренду. Среди арендаторов были будущие строители Мышегского и других вододействующих заводов – Мосолов с братьями.
Цифры
В 1727 году на ручном заводе Красильниковых в Туле за 31 неделю было выплавлено 2945 пудов кричного железа.
В середине 1720-х годов начался новый этап предпринимательской деятельности Братьев Красильниковых. Вот как сообщается об этом в «Летописи тульского предпринимательства»: «Откликнувшись на приглашение их родственника Ивана Евсеевича Небогатова, комиссара Казанской крепостной конторы, в 1729-1731 гг. руководителя Казанского бергамта, 6 июля 1724 г. вместе с ним они организовали кампанию, занявшуюся восстановлением переданного в их распоряжение бездействовавшего казенного Саралинского медеплавильного завода на речке Коринке близ села Сарали Казанского уезда. 19 июля 1725 г. компаньоны добились передачи им находившегося в 150 верстах от Саралинского еще одного бездействовавшего казенного железного завода – Елабужского, который намеревались, реконструировав, превратить в медеплавильный».
Пущенный в 1727 году и выплавивший за три года всего 557 пудов меди Саралинский завод был закрыт «за маловодьем». В 1730 году кампания распалась, оборудование в 1731 году было поделено. Вскоре, в период с 1732 по 1733 годы, Красильниковы без участия Небогатова пустили новый завод – Коринский (или Новокоринский). Строительство медеплавильного предприятия начали на основании указа Берг-коллегии от 3 декабря 1729 года. Он располагался на оброчной земле ясачных татар в Казанском уезде в селе Саралях на той же реке, что и Саралинский. «Этот проект оказался более успешным: четыре печи Коринского завода давали до 1 тыс. 200 пудов меди в год. Оба завода, кроме меди, выпускали медную посуду. Продукция отправлялась в Казань, Симбирск, Тулу («для домового расходу») и Москву. Небольшие предприятия Красильниковых действовали координированно (медь одного отправлялась для передела в изделия на другой), при этом были связаны как с местным, так и общероссийским рынками», - читаем в "Летописи тульского предпринимательства".
Основатель старшей ветви промышленной династии Лукьян Маркович Красильников был женат на дочери Никиты Демидова. Имел сыновей Тихона (родился около 1714 года) и Петра (предположительно 1721 года рождения – умер не ранее 80-х годов 18 века).
Известны имена четверых детей Тихона: Василий (род. ок. 1737 г.), Семен (род. ок. 1741— ум. не ранее 1797 гг.), Григорий (род. ок. 1743 г.) и Алексей (ум. ок. 1744 г.). Семен Тихонович, тульский оружейник и коллежский комиссар, стал очередным владельцем основанного дедом Коринского завода. В 80-х – первой половине 90-х годов. XVIII века производство на нем переживало кризис. За 14 лет здесь было выплавлено всего 5437 пудов меди.
Более успешно хозяйствовал его дядя, Петр Лукьянович. Не упустив случая, он сумел завладеть Шилвинским медеплавильным заводом на реке Шилве близ села Боровицкого в Казанском уезде, построенным Небогатовым и его сыновьями Иваном и Кириллом. С 1757 года, дав деньги под залог половины завода, Петр, согласно договору, эксплуатировал две из находившихся на нем печей. 2 апреля 1759 года в связи с невыплатой долга получил половину завода в собственность, а в 1763 – стал владельцем и второй его половины.
В том же году завершился начавшийся за несколько лет до этого раздел хозяйства двух линий предпринимателей Красильниковых – потомков Лукьяна и Семена Марковичей. Потомкам старшего брата – Петру Лукьяновичу и семье его покойного брата Тихона (вдове и детям) – достались Коринский завод с запасами сырья на нем, рудниками и крестьянами, и часть Шилвенского завода тоже с землями, крестьянами, приписанными мастеровыми и работными людьми, некоторая денежная сумма и пустая (незастроенная) половина тульского двора Красильниковых. В данной ими записи Петр и ближайшие его родственники заявили, что получили:
Цитата
«…ис протчаго движимого имения достойную и безобидную часть».
Две ветви промышленной династии развивались уже независимо
В 1765 году Петр Лукьянович вместе с Мосоловым и Баташевым обращался в Берг-коллегию с просьбой исключить их из податного сословия и наградить за труды чином. Берг-коллегия просьбу поддержала, но Сенат в июле 1767 года с ней не согласился.
«Петр имел сыновей Семена (ок. 1741 – не позднее 1797 г.), Ивана (ок. 1744 – не позднее 1797г.), Петра (ок. 1745 – не позднее 1797 г.) и Николая (не ранее 1746 - 14 сент. 1797 г.) и дочь. Николай был последним из Красильниковых, владевшим Шилвинским заводом: 28 авг. 1797 г., незадолго до смерти, он продал его уфимскому 3-й гильдии купцу А. М. Подьячеву (меньшому). Попытки двоюродного брата СТ. Красильникова завладеть заводом, доказав незаконность сделки, успехом не увенчались» - опубликовано в исследовании И.Н. Юркина.
Технический опыт Красильниковы принести из Тулы в полном объеме в данном случае не могли – в новом для них районе они осваивали медеплавильное производство, которого под Тулой не существовало. Тем не менее, с поставленной перед собой задачей они довольно успешно справились. Не исключено, что определенную роль в этом сыграли родственные связи, объединявшие Красильниковых с предпринимательским миром Тулы. Среди их свойственников были и металлозаводчики: дочь Лукьяна Марковича состояла в замужестве за Андреем Федоровичем Мосоловым. Но самая важная связь такого рода соединяла Красильниковых с промышленной династией Демидовых, основатель которой в это же самое время, 1720-е годы, также осваивал производство меди.
«Во время 2-й ревизии (1744 г.) тульский двор, принадлежавший сыновьям умершего к тому времени Л. М. Красильникова, находился в приходе церкви священномученника Георгия в Казенной слободе, на кладбище которой он, вероятно, и был похоронен. В Туле с его потомками связан дом в другом приходе – двухэтажное кирпичное здание (ул. Демидовская, 11), стоящее рядом с Николо-Зарецкой церковью. Непараллельность его фасада красной линии улицы говорит о том, что оно было построено до начала реализации генерального плана города, утвержденного в 1779 г. На рубеже XVIII и XIX вв. дом принадлежал заводчику Петру Красильникову – скорее всего, Петру Лукьяновичу, сыну основателя этой промышленной династии, или Петру Петровичу, внуку. Ранняя история здания не изучена, но если она захватывает первую половину или хотя бы середину XVIII в., то вполне вероятно, что в нем бывали Демидовы. В середине XIX в. оно принадлежало оружейнику К. К. Гольтякову. В настоящее время ценный архитектурный памятник представляет собой многоквартирный жилой дом» - сообщается в «Летописи тульского предпринимательства.
Вторая ветвь металлургической династии
Семен Маркович (ок. 1700—не ранее мая 1756 г.) – сын Марка Евсеевича и брат (по-видимому, младший) Лукьяна Марковича Красильниковых, основал вторую ветвь династии металлургов Красильниковых. Предположительно, на этапе первоначального накопления он использовал и другой источник дохода – от мелкого кредитования жителей своего города, посадских и казенных кузнецов. Первые шаги в «большой» металлургии сделал при поддержке брата. Входил. по-видимому, на вторых ролях, в компанию, включавшую брата и их родственника И. Е. Небогатова, которая в середине 1720-х гг. восстанавливала переданный ей казенный Саралинский медеплавильный завод. До раздела с Небогатовым, произошедшем в начале 1730-х гг., был совладельцем всех созданных этой компанией промышленных объектов. После смерти брата Лукьяна значился с сыновьями и племянниками в «заводских содержателях».
"Первыми представителями младшей ветви предпринимательской династии Красильниковых были ближайшие потомки С.М. Красильникова: его сыновья Лукьян (род. ок. 1724 г.) и Григорий (род. ок. 1725 г.). Григорий Семенович явился основателем и владельцем Архангельского (Шаранского) медеплавильного завода на реке, - публикует исследователь. - Последний строился в Оренбургской губернии в Уфимском уезде (в 130 верстах от Уфы) в Кирилайской волости на речке Шаране (Шаран; бассейн реки Белой) на основании контракта, заключенного с Красильниковым в Оренбургской губернской канцелярии 5 авг. 1752 г.".
Строительство завершилось 22 августа 1754 года. Предприятие имело четыре печи, два гармахерских горна и штыковой горн. Число закрепленных за владельцами рудников было весьма значительным, но те немногие, которые реально использовались, находились на большом расстоянии—до 150 верст. Собственной земли и лесов у завода не было. Имели место также трудности с обеспечением производства рабочей силой. Обладая примерно таким же, как и предыдущий завод Красильниковых, Коринский, числом единиц основного оборудования, Архангельский завод, соответственно, имел приблизительно ту же мощность.
За период с 1754 по 1795 годы выплавка на Архангельском заводе не превысила 1440 пудов в год, достигнув максимума в 1771 году. За годы своего существования (был уничтожен в 1836 году) завод выплавил менее 600 т меди.
"В 1756 г. Семен Маркович и его племянник Петр Лукьянович Красильниковы, владевшие в то время двумя – Коринским и Архангельским – заводами, подписали соглашение о разделе общего имущества. Его дополнило соглашение 1763 г., отразившее изменения и в составе накопленного совместно имущества, и в списке лиц, имевших на него право, - пишет исследователь И.Н. Юркин, - Со стороны младшей ветви Красильниковых в нем участвовали Григорий Семенович и вдова его брата Лукьяна Пелагея. К ним отошел Архангельский завод со строением, инструментами и «припасами», находившиеся на нем купленные и приписные крестьяне, связанные с ним земли и рудники, «обысканные» в Оренбургской губернии и записанные за Красильниковыми, а также половина дворового места в Туле. Перечисленное переходило в их «вечное и потомственное владение». Сформированные из недвижимого имущества части были по стоимости неравны, но неравенство было скомпенсировано в денежной форме".
В начале 1760-х годов Григорий Семенович Красильников к медеплавильному производству прибавил в своем хозяйстве чугуноплавильное и железоделательное производство. По указу Берг-коллегии от 29 января 1762 года (по другим данным 1761 года) на земле, взятой в аренду у башкир, он построил Илдинский (Илдянский, Илдианский) доменный и железоделательный завод. Территория входила в состав Оренбургской губернии. Ближайшим городом был Сарапул. Завод использовал энергию двух рек: домна стояла на притоке Камы реке Илдинке, а два молота приводились в действие водами реки Колтеи (бассейна реки Белой). Предприятие было пущено в 1766 году. Завод работал неритмично: в первый год на нем было выплавлено 11,8 тыс. пудов чугуна, в следующем – в 2,5 раза меньше. Испытывал значительные трудности в обеспечении производства рудой. Был разорен непосредственно перед или во время восстания под предводительством Е. И. Пугачева.
Единственный известный сын Григория Петр (не путать с его дядей Петром Лукьяновичем, тоже заводовладельцем) в 1786-1787 гг. служил в гвардии. Вышел в отставку в чине прапорщика. В1790 г. был внесен в дворянскую родословную книгу по Уфимской губернии. Умер в 90-х гг. XVIII в. Его наследники владели Архангельским заводом, среднегодовая производительность которого в 8о-х—первой половине 90-х гг. XVIII в. не достигала 500 пудов.
"Подобно представителям родственной ветви заводовладельцев Красильниковых, Семен и его потомки демонстрируют в своей деятельности процесс переноса на новые территории накопленного в Туле экономического и, отчасти, технического потенциала. Этот процесс выразился в хозяйственном их (территорий) освоении путем инвестирования капитала в создаваемые промышленные объекты и распространении на них сформировавшегося в Тульско-Каширском металлургическом районе опыта управления ими. Красильниковы этой ветви фамилии долгое время оставались исключительно медепромышленниками, причем владели единственным заводом, что ограничивало возможность хозяйственного маневра. Невысокая рентабельность производства затрудняла инвестирование с целью расширения последнего, - можно прочитать в книге "Летопись тульского предпринимательства". - К черной металлургии они обратились со значительным опозданием, когда наиболее перспективные месторождения и заводские места в привлекавшем их промышленном районе были уже выявлены и захвачены. Однако, несмотря на трудности, производство металла на предприятиях Красильниковых продолжалось около столетия".
Принадлежавший С.М. Красильникову двор в середине 1740-х годов находился в зареченской части Тулы в приходе одной из трех церквей, связанных с казенными оружейниками - великомученика Георгия, что в Казенной слободе (существенно перестроенное здание ее сохранилось). Возможно, именно на находившемся рядом приходском кладбище он и был похоронен. Не исключено, что владельцем сохранившегося дома Красильниковых по адресу ул. Демидовская, 11, стоящего рядом с Николо-Зарецкой церковью, был представитель этой, младшей, ветви заводовладельцев Красильниковых Петр Григорьевич, упоминания о котором относятся к 1780-м гг. Данное здание - один из наиболее ценных объектов «Тулы демидовской».
Юркин И.Н. Красильников Лукьян Маркович с сыновьями. Красильников Семен Маркович с сыновьями.//Летопись тульского предпринимательства.Тула, 2016. С.44-48.
© Материал подготовлен при информационном содействии Центра поддержки предпринимательства Тульской области.
